电脑无线网卡驱动卸载了怎么恢复,无线网卡驱动卸载了,重启电脑就回来了
本文摘要: 大家好,今天小编来为大家解答电脑无线网卡驱动卸载了怎么恢复这个问题,无线网卡驱动卸载了,重启电脑就回来了很多人还不知道,现在让我们一起来看看吧!无线网卡驱动被卸载了如何恢复?〖One〗、方法一:使用设备管理器重新安装驱动打开设备管理器:右键点击桌面左下角的“开始”按钮,选取“设备管理器”。或者...
大家好,今天小编来为大家解答电脑无线网卡驱动卸载了怎么恢复这个问题,无线网卡驱动卸载了,重启电脑就回来了很多人还不知道,现在让我们一起来看看吧!
无线网卡驱动被卸载了如何恢复?
〖One〗、方法一:使用设备管理器重新安装驱动 打开设备管理器:右键点击桌面左下角的“开始”按钮,选取“设备管理器”。或者,可以按下 Win + R 键,输入 devmgmt.msc 并按下回车键。找到无线网卡设备:在设备管理器窗口中,展开“网络适配器”类别。
〖Two〗、如果不小心将无线网卡卸载,可以尝试以下几种方法来恢复: **通过设备管理器重新安装**:在Windows系统中,可以打开设备管理器,找到“网络适配器”选项,展开后找到无线网卡设备,右键点击并选取“更新驱动程序”。选取“自动搜索更新的驱动程序软件”,让系统尝试自动安装或修复无线网卡驱动。
〖Three〗、如果不小心将无线网卡的驱动卸载,可以按照以下步骤重新安装无线驱动:打开设备管理器:在Windows系统中,可以通过按Win + R键打开运行窗口,输入devmgmt.msc并按回车,打开设备管理器。找到无线网卡设备:在设备管理器中,展开“网络适配器”选项,找到你的无线网卡设备。
〖Four〗、网卡驱动被卸载后,可以通过以下步骤进行恢复:通过设备管理器重新安装 打开设备管理器:右键点击计算机(此电脑)图标,选取“管理”,在打开的计算机管理窗口中,点击左侧的“设备管理器”。找到网络适配器:在设备管理器中,展开“网络适配器”选项,找到对应的网卡驱动。

一不小心把无线网卡卸载了怎么办
〖One〗、如果不小心将无线网卡卸载,可以尝试以下几种方法来恢复: **通过设备管理器重新安装**:在Windows系统中,可以打开设备管理器,找到“网络适配器”选项,展开后找到无线网卡设备,右键点击并选取“更新驱动程序”。选取“自动搜索更新的驱动程序软件”,让系统尝试自动安装或修复无线网卡驱动。
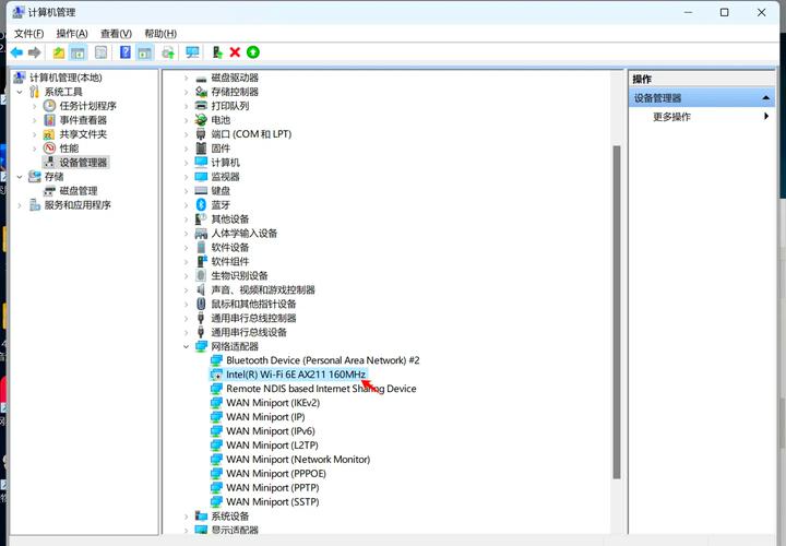
〖Two〗、在计算机里选取设备管理器,如下图中内容所表示。点击进去然后选取网络适配器,如下图中内容所表示。用鼠标右键选取卸载就会出现卸载对话框,如下图中内容所表示。然后把电脑主机上的网线拔掉再次插上网线会提示安装,就可以根据提示步骤进行安装即可,如下图中内容所表示。
〖Three〗、方法一:使用设备管理器重新安装驱动 打开设备管理器:右键点击桌面左下角的“开始”按钮,选取“设备管理器”。或者,可以按下 Win + R 键,输入 devmgmt.msc 并按下回车键。找到无线网卡设备:在设备管理器窗口中,展开“网络适配器”类别。

无线网卡驱动程序卸载后,如何恢复?
〖One〗、如果不小心将无线网卡卸载,可以尝试以下几种方法来恢复: **通过设备管理器重新安装**:在Windows系统中,可以打开设备管理器,找到“网络适配器”选项,展开后找到无线网卡设备,右键点击并选取“更新驱动程序”。选取“自动搜索更新的驱动程序软件”,让系统尝试自动安装或修复无线网卡驱动。
〖Two〗、方法一:使用设备管理器重新安装驱动 打开设备管理器:右键点击桌面左下角的“开始”按钮,选取“设备管理器”。或者,可以按下 Win + R 键,输入 devmgmt.msc 并按下回车键。找到无线网卡设备:在设备管理器窗口中,展开“网络适配器”类别。
〖Three〗、在Windows系统中,可以通过按Win + R键打开运行窗口,输入devmgmt.msc并按回车,打开设备管理器。找到无线网卡设备:在设备管理器中,展开“网络适配器”选项,找到你的无线网卡设备。此时,该设备旁边可能会显示一个黄色的感叹号,表示驱动程序已卸载或存在问题。

不小心删除了网卡驱动,不能联网了,网络和共享中心没有有线网也没有无...
〖One〗、如果不小心删除了网卡驱动导致无法联网,可以按照以下步骤进行解决:如果有备份的驱动程序:直接安装:在硬盘中找到备份的驱动程序,双击运行安装。特别是寻找含有“wlan”字母的程序,这是无线网卡驱动。如果没有驱动备份但可以有线联网:通过设备管理器更新驱动:右键点击“我的电脑”选取“管理”,进入“设备管理器”。
〖Two〗、卸载网卡驱动后无法上网,可以通过以下步骤重新安装网卡驱动:自动搜索安装网卡驱动:点击桌面【我的电脑】图标,右键选取【管理】。在计算机管理窗口中,展开到【设备管理器】下。点击菜单栏上的【操作】,选取【扫描检测硬件改动】。
〖Three〗、这里先说明了,如果你的网卡驱动被删除了,那么很遗憾,没有办法!你唯一的选取就是安装驱动!驱动的来源有一下几个途径:如果有还有装机时候的主板配套光盘,可以在里面找到主板驱动或者是网卡驱动!运行并安装。

笔记本不小心把wifi驱动删了怎么找回(笔记本不小心把wifi驱动删了)
〖One〗、选取一个还原点,将系统还原到WiFi驱动程序正常工作的时间点。
〖Two〗、如果不小心删除了笔记本的WiFi驱动,可以尝试以下几种方法进行恢复:重启电脑自动安装 自动恢复:如果是手动卸载的网卡驱动,重启电脑后,系统会自动尝试重新安装驱动程序。因为在首次安装时,电脑会自动生成相关的inf文件,这些文件有助于系统识别并重新安装驱动。
〖Three〗、首先在电脑桌面中,右键单击“我的电脑”,选取打开“设备”。然后在设备页面中,点击打开“网络适配器”选项。然后在打开的网络适配器菜单栏中,右键单击WiFi驱动选取“更新程序”然后点击选取“自动搜索更新的驱动程序软件”进行安装即可。
〖Four〗、重新再建立一个就好了。控制面板---网络和internet---网络和共享中心(这是win7系统的)然后再建立个连接就好了要是你只是把无线连接给删除了那么打开无线网络重新连接你要连接网络。
〖Five〗、如果无线网驱动出现问题,可以尝试重新启动电脑,或者在设备管理器中检查无线网卡驱动。如果驱动缺失,可以从笔记本官方网站下载原版驱动进行安装,如使用驱动精灵或驱动人生进行自动扫描和安装。如果无线网连接显示受限,检查网络设置,确保无线网络功能开启且驱动正常。若无线网卡驱动丢失或损坏,需要重新安装。
〖Six〗、点击确认安装。安装完成就可以使用了。(有些电脑网线插入会自动安装)还有种方法很简单:就是什么都不要管。关机重启。重启后系统会自动安装网卡驱动。③ 电脑误删wifi 怎么恢复 急求 方法:如果删除的是无线网卡的驱动,可以重新安装。

笔记本无线网卡驱动被卸载了怎么办?
〖One〗、方法一:使用设备管理器重新安装驱动 打开设备管理器:右键点击桌面左下角的“开始”按钮,选取“设备管理器”。或者,可以按下 Win + R 键,输入 devmgmt.msc 并按下回车键。找到无线网卡设备:在设备管理器窗口中,展开“网络适配器”类别。
〖Two〗、如果不小心将无线网卡卸载,可以尝试以下几种方法来恢复: **通过设备管理器重新安装**:在Windows系统中,可以打开设备管理器,找到“网络适配器”选项,展开后找到无线网卡设备,右键点击并选取“更新驱动程序”。选取“自动搜索更新的驱动程序软件”,让系统尝试自动安装或修复无线网卡驱动。
〖Three〗、重启电脑自动安装 自动恢复:如果是手动卸载的网卡驱动,重启电脑后,系统会自动尝试重新安装驱动程序。因为在首次安装时,电脑会自动生成相关的inf文件,这些文件有助于系统识别并重新安装驱动。
〖Four〗、如果不小心将无线网卡的驱动卸载,可以按照以下步骤重新安装无线驱动:打开设备管理器:在Windows系统中,可以通过按Win + R键打开运行窗口,输入devmgmt.msc并按回车,打开设备管理器。找到无线网卡设备:在设备管理器中,展开“网络适配器”选项,找到你的无线网卡设备。

不小心将无线网卡的驱动卸载,如何重新安装无线驱动?
右键点击无线网卡设备,选取“更新驱动程序”。在弹出的硬件更新向导中,选取“否,暂时不”并点击“下一步”。选取“自动搜索更新的驱动程序软件”。插入驱动光盘:如果你的电脑附带了无线网卡的驱动光盘,此时可以插入光盘。系统会自动搜索光盘中的驱动程序并进行安装。
方法一:使用设备管理器重新安装驱动 打开设备管理器:右键点击桌面左下角的“开始”按钮,选取“设备管理器”。或者,可以按下 Win + R 键,输入 devmgmt.msc 并按下回车键。找到无线网卡设备:在设备管理器窗口中,展开“网络适配器”类别。
如果不小心将无线网卡卸载,可以尝试以下几种方法来恢复: **通过设备管理器重新安装**:在Windows系统中,可以打开设备管理器,找到“网络适配器”选项,展开后找到无线网卡设备,右键点击并选取“更新驱动程序”。选取“自动搜索更新的驱动程序软件”,让系统尝试自动安装或修复无线网卡驱动。
在计算机里选取设备管理器,如下图中内容所表示。点击进去然后选取网络适配器,如下图中内容所表示。用鼠标右键选取卸载就会出现卸载对话框,如下图中内容所表示。然后把电脑主机上的网线拔掉再次插上网线会提示安装,就可以根据提示步骤进行安装即可,如下图中内容所表示。
如果不小心删除了笔记本的WiFi驱动,可以尝试以下几种方法进行恢复:重启电脑自动安装 自动恢复:如果是手动卸载的网卡驱动,重启电脑后,系统会自动尝试重新安装驱动程序。因为在首次安装时,电脑会自动生成相关的inf文件,这些文件有助于系统识别并重新安装驱动。
彻底删除无线网卡驱动后的解决方法如下:重启电脑尝试自动安装:如果是手动卸载的网卡驱动,重启电脑后,系统可能会尝试自动重新安装驱动。这是因为电脑在初次安装网卡时,会自动生成相关的inf文件,用于之后的驱动安装。

无线网卡驱动被卸载了怎么恢复
〖One〗、如果不小心将无线网卡卸载,可以尝试以下几种方法来恢复: **通过设备管理器重新安装**:在Windows系统中,可以打开设备管理器,找到“网络适配器”选项,展开后找到无线网卡设备,右键点击并选取“更新驱动程序”。选取“自动搜索更新的驱动程序软件”,让系统尝试自动安装或修复无线网卡驱动。
〖Two〗、方法一:使用设备管理器重新安装驱动 打开设备管理器:右键点击桌面左下角的“开始”按钮,选取“设备管理器”。或者,可以按下 Win + R 键,输入 devmgmt.msc 并按下回车键。找到无线网卡设备:在设备管理器窗口中,展开“网络适配器”类别。
〖Three〗、在Windows系统中,可以通过按Win + R键打开运行窗口,输入devmgmt.msc并按回车,打开设备管理器。找到无线网卡设备:在设备管理器中,展开“网络适配器”选项,找到你的无线网卡设备。此时,该设备旁边可能会显示一个黄色的感叹号,表示驱动程序已卸载或存在问题。
〖Four〗、重启电脑自动安装 自动恢复:如果是手动卸载的网卡驱动,重启电脑后,系统会自动尝试重新安装驱动程序。因为在首次安装时,电脑会自动生成相关的inf文件,这些文件有助于系统识别并重新安装驱动。
〖Five〗、wifi驱动被卸载了,恢复的方法如下:如果是手动卸载网卡驱动,建议重启下电脑,电脑会自动安装驱动。用鼠标右键点击我的电脑,选取属性、硬件,选取设备管理器。在设备管理器中找到网络适配器,右键点击网卡,选取扫描检测硬件改动。电脑就会自动检测网卡驱动并安装,安装完就可以了。
好了,关于电脑无线网卡驱动卸载了怎么恢复和无线网卡驱动卸载了,重启电脑就回来了的问题到这里结束啦,希望可以解决您的问题哈!



还没有评论,来说两句吧...