无线网卡驱动坏了怎么修复,无限网卡驱动坏了?
本文摘要: 大家好,今天来为大家解答无线网卡驱动坏了怎么修复这个问题的一些问题点,包括无限网卡驱动坏了也一样很多人还不知道,因此呢,今天就来为大家分析分析,现在让我们一起来看看吧!如果解决了您的问题,还望您关注下本站哦,谢谢~笔记本网卡驱动坏了...连不上wifi怎么处理?重启电脑:有时候简单的重启操作可...
大家好,今天来为大家解答无线网卡驱动坏了怎么修复这个问题的一些问题点,包括无限网卡驱动坏了也一样很多人还不知道,因此呢,今天就来为大家分析分析,现在让我们一起来看看吧!如果解决了您的问题,还望您关注下本站哦,谢谢~
笔记本网卡驱动坏了...连不上wifi怎么处理?
重启电脑:有时候简单的重启操作可以解决临时的驱动问题或系统错误。检查网络连接:确保路由器或WiFi热点处于正常工作状态,可以尝试连接其他设备以验证网络是否可用。更新或重新安装驱动程序:Windows系统:打开“设备管理器”(按Win+X,选取“设备管理器”)。在“网络适配器”下找到网卡驱动,右键点击并选取“卸载设备”。
重新下载安装网卡驱动:如果确定网卡驱动是问题所在,可以尝试重新下载安装最新的驱动程序。使用驱动精灵等软件:在电脑上安装驱动精灵等自动检测软件,它可以识别未联网设备的驱动程序需求并下载相应的驱动程序,安装成功后即可恢复网络连接。
升级网卡驱动不少人喜欢装Ghost版系统,安装时会自动装好网卡驱动,但由于驱动版本低,因兼容问题会出现断网故障,解决办法是升级网卡驱动。
首先,只有无线网卡才能连接上WIFI,请先重装无线网卡的驱动程序。其次,如果重装无线网卡的驱动程序无效,重装系统后再重装无线网卡的驱动程序也一样。尝试替换其它无线网卡再测试下。如果替换后正常,原来的无线网卡坏了,如果替换后也一样,可能电脑上的网卡插槽有问题了。
笔记本wifi连不上,诊断说是无线网络连接适配器的驱动程序可能出现问题,该怎么办呢为什么会出现这 您好,因为电脑适配器的设置错误,需要重新更改适配器的设置就能连上网了。适配器的驱动程序可能出现问题,Windows无法自动将IP协议堆栈绑定到网络适配器解决方法:电脑打开控制面板,点击网络和Internet。
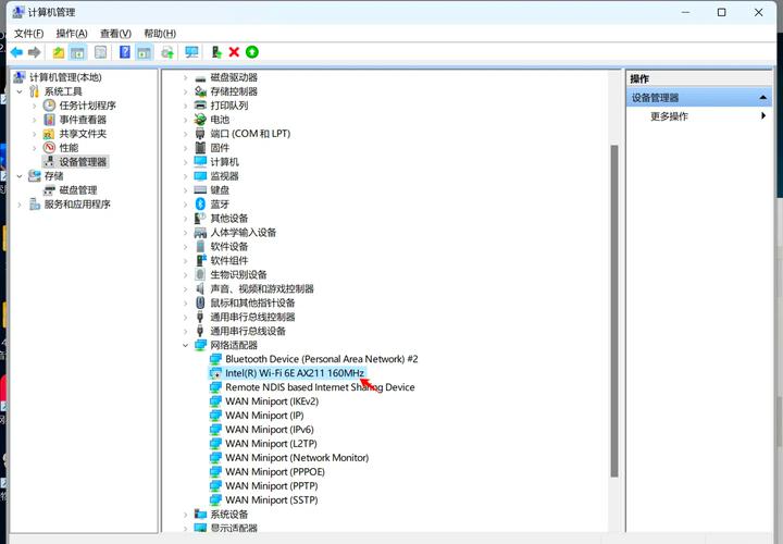
Ⅶ wifi驱动程序无法使用怎么办 操作步骤如下:右击“计算机”选取“属性”。在弹出来的窗口选取设备管理器,接着在设备管理器中找到“网络适配器”如果网卡驱动故障,会有个黄色的三角形在旁边,选取有问题的网卡驱动,右击进行更新驱动程序。网卡驱动就修复好了。

笔记本电脑内置无线网卡坏了怎么处理
〖One〗、重置无线网卡:关闭笔记本电脑。按住电源按钮持续5秒,然后重新开启笔记本电脑,检查无线网络是否恢复正常。更新驱动程序:访问笔记本电脑制造商的官方网站,下载并安装最新的无线网卡驱动程序。如果您使用的是Windows系统,还可以通过设备管理器来更新驱动程序。
〖Two〗、可以通过访问笔记本官方网站,输入笔记本型号来查找并下载适配的无线网卡驱动。更换内置无线网卡 如果确认是无线网卡硬件损坏,且具备相关技术和工具,可以尝试更换内置无线网卡。但此操作较为复杂,且可能损坏笔记本其他部件,因此建议非专业人士不要尝试。
〖Three〗、物理无线开关检查:有些笔记本电脑有一个物理的无线开关或键盘快捷键(如Fn + F2)来控制无线网卡的开启和关闭。确保无线功能没有被意外关闭。2,启用无线网卡:进入操作系统的设备管理器,检查无线网卡是否被禁用。如果是,右击并选取启用。
〖Four〗、笔记本电脑网卡坏了的修复方法主要有以下几种:检查并更新网卡驱动 网卡出现问题时,首先需要检查网卡驱动是否正常安装。以联想拯救者Y7000、Win10系统为例,如果网卡驱动未正常安装,可以在联想官方网站下载最新版网卡驱动进行安装。
〖Five〗、笔记本电脑网卡坏了的修复方法主要有以下几种:检查并更新网卡驱动:首先确认网卡驱动是否正常安装。如果未安装或安装不正常,可以访问笔记本电脑品牌的官方网站,下载并安装最新版的网卡驱动。更换无线网卡:如果驱动正常但网卡仍然无法正常工作,可能是网卡硬件出现故障。
〖Six〗、无线网卡没有坏。只是你自己不会弄,叫别人来修的话,20元。无线网卡坏了,那你自己买个装上去就行了,无线网卡从50元到100元不等。 笔记本网卡维修多少钱 笔记本内置无线网卡是焊接在主板上的,需要比较强的技术能力,去电脑店的话更换费用大约在两三百元左右。

无线网卡驱动突然没了怎么恢复(无线网卡驱动突然没了)
〖One〗、方法一:可能是网络适配器被停用了重新启用就行了一般在“网络”属性,然后“更改适配器设置”中,找到是否有被停用(灰色)的本地连接或无线网络连接,右键点击启用。方法二:如果是笔记本电脑,看下无线网络是否被关闭,一般无线开关会在机身上,或是通过FN+F的方式来打开。方法三:可能是网卡驱动没有安装导致的 右键”计算机“然后属性,接着打开“设备管理器”,点击打开。
〖Two〗、如果是因为某些优化软件进行了“优化”或“垃圾清理”导致驱动丢失,建议卸载这些优化软件,并重新安装无线网卡的驱动程序。利用Windows更新功能:Windows系统自带的更新功能有时也能识别并安装缺失的驱动程序。检查Windows更新,看是否有可用的驱动更新。
〖Three〗、电脑无线网卡驱动图标突然不见了,可以按照以下步骤尝试解决:重启电脑:有时候,重启电脑可以解决临时的系统问题,包括驱动程序图标丢失的问题。检查任务栏设置:右键点击任务栏空白处,选取“任务栏设置”。在“任务栏上显示”部分,确保“网络图标”选项是勾选的,以显示网络图标。

无线网卡驱动异常怎么修复
〖One〗、修复网卡驱动异常的方法如下:第一步:打开设备管理器通过右键点击“此电脑”(或“我的电脑”),选取“属性”,进入系统设置界面后点击左侧“设备管理器”。此操作可快速定位到硬件管理入口。第二步:定位网络适配器在设备管理器中展开“网络适配器”选项,查看当前网卡状态。
〖Two〗、具体解决步骤:卸载原有驱动:进入设备管理器(右键“此电脑”→“管理”→“设备管理器”),找到“网络适配器”下的无线网卡设备,右键选取“卸载设备”,勾选“删除此设备的驱动程序软件”后确认卸载。此步骤可清除可能存在的错误驱动配置。
〖Three〗、方法一:卸载并重新安装网卡驱动- 步骤一:打开设备管理器,定位到“网络适配器”,找到并卸载原来型号不对或者不显示型号的网卡驱动。- 步骤二:卸载完成后,重新扫描检测硬件改动,此时未识别的设备里就会出现网络适配器。

网卡驱动坏了怎么办
安装完成后,重启电脑,此时电脑应该能够正常联网。如果仍然存在问题,可以检查网卡驱动是否安装正确或尝试更新驱动程序。
网卡驱动损坏的解决方法主要包括以下几步:能联网的情况:直接使用驱动检测软件:如果电脑仍然可以联网,建议使用如“驱动人生”这样的驱动检测软件。检测并安装网卡驱动:打开驱动人生软件,让它自动检测系统中的硬件驱动情况。一旦检测到网卡驱动有问题,软件会提示你进行修复或重新安装。
当电脑网卡驱动损坏导致无法联网时,可以采取以下步骤进行修复:安装“驱动精灵”程序:首先,你需要在一台已联网的电脑或手机上下载“驱动精灵”程序。对于能上网的电脑用户,可以通过搜索引擎搜索“驱动精灵”来获取下载地址,并将其安装到未联网的电脑中。
等待驱动程序更新完成。更新完成后,可能需要重启计算机以使更改生效。检查网卡驱动是否恢复正常:重启计算机后,检查网络连接是否正常。如果网卡驱动已经恢复正常,你应该能够正常连接到网络。通过以上步骤,你应该能够解决网卡驱动坏了的问题。
方法一:通过设备管理器卸载并重新安装网卡驱动。具体操作为:鼠标右键单击计算机,选取设备管理器,展开网络适配器,右键单击网卡驱动,选取卸载,然后重新安装网卡驱动。方法二:使用第三方驱动软件(离线版)修复驱动。由于无法上网,需提前准备好离线版的驱动软件。
当电脑网卡驱动坏了连不上网时,可以采取以下两种主要方法来解决:方法一:手动更新网卡驱动 打开设备管理器:在电脑桌面右击“计算机”,选取“属性”,然后在系统属性窗口中选取“硬件”“设备管理器”。卸载并更新网卡驱动:在设备管理器中找到并点击“网卡适配器”下的网卡名称,右键选取“卸载”。

笔记本电脑网卡坏了怎么修复
笔记本电脑网卡坏了的修复方法主要有以下几种:检查并更新网卡驱动 网卡出现问题时,首先需要检查网卡驱动是否正常安装。以联想拯救者Y7000、Win10系统为例,如果网卡驱动未正常安装,可以在联想官方网站下载最新版网卡驱动进行安装。
笔记本电脑网卡坏了的修复方法主要有以下几种:检查并更新网卡驱动:首先确认网卡驱动是否正常安装。如果未安装或安装不正常,可以访问笔记本电脑品牌的官方网站,下载并安装最新版的网卡驱动。更换无线网卡:如果驱动正常但网卡仍然无法正常工作,可能是网卡硬件出现故障。
如果上述方法均无法解决问题,且确认是网卡硬件损坏,建议将笔记本电脑送至官方售后或专业的电脑维修店进行修理。一般情况下,网卡损坏的几率很小,大部分问题是由驱动或软件引起的。但如果是硬件故障,维修费用通常不会太高,且更换网卡的费用也相对便宜。
如果以上方法均无法解决问题,且确认是网卡硬件损坏,建议将笔记本电脑送到官方售后或专业的电脑维修店里进行修理。维修店会进行进一步的检测,并给出相应的维修方案。如果是集成网卡损坏,可能需要更换主板上的网卡模块,或者更换整个主板(视具体情况而定)。
当笔记本电脑内置无线网卡损坏后,您可以尝试以下几种方法来解决问题:重置无线网卡:关闭笔记本电脑。按住电源按钮持续5秒,然后重新开启笔记本电脑,检查无线网络是否恢复正常。更新驱动程序:访问笔记本电脑制造商的官方网站,下载并安装最新的无线网卡驱动程序。
无线网卡没有坏。只是你自己不会弄,叫别人来修的话,20元。无线网卡坏了,那你自己买个装上去就行了,无线网卡从50元到100元不等。 笔记本网卡维修多少钱 笔记本内置无线网卡是焊接在主板上的,需要比较强的技术能力,去电脑店的话更换费用大约在两三百元左右。

电脑网卡坏了怎么修复
台式电脑网卡坏了的修复方法主要有以下几种:重新下载并更新网卡驱动程序 网卡驱动程序是网卡正常工作的关键。如果网卡出现问题,可能是因为驱动程序过时或损坏。此时,你可以访问网卡制造商的官方网站,根据你的网卡型号下载最新的驱动程序,并按照提示进行安装更新。
笔记本 笔记本无线网卡属于主板组件,如果是硬件本身损坏,建议笔记本整机返售后维修或者使用外置无线网卡;如果是驱动问题,卸载驱动重新安装即可。无内置无线网卡的台式机 无线网卡损坏只需要将网卡返回售后维修或者更换;如果网卡过保,只需要另购买即可。
笔记本电脑网卡坏了的修复方法如下:检查并重新安装驱动:打开电脑,右键点击“计算机”或“此电脑”,选取“设备管理器”。在设备管理器中找到“网络适配器”,选取对应的网卡驱动程序并卸载。重新安装网卡驱动程序,这通常可以解决由驱动问题导致的网卡故障。
笔记本电脑网卡坏了的修复方法主要有以下几种:检查并更新网卡驱动 网卡出现问题时,首先需要检查网卡驱动是否正常安装。以联想拯救者Y7000、Win10系统为例,如果网卡驱动未正常安装,可以在联想官方网站下载最新版网卡驱动进行安装。

电脑无线网卡坏了怎样修复
〖One〗、如果上述方法无效,可能是网卡硬件损坏,需要更换新的网卡。使用外接USB的无线网卡:作为临时解决方案,可以购买一个外接USB的无线网卡,插入电脑后,安装相应的驱动程序即可使用。Mac系统: 更换电脑网卡: 如果Mac电脑的网卡坏了,通常需要更换新的网卡硬件。
〖Two〗、笔记本 笔记本无线网卡属于主板组件,如果是硬件本身损坏,建议笔记本整机返售后维修或者使用外置无线网卡;如果是驱动问题,卸载驱动重新安装即可。无内置无线网卡的台式机 无线网卡损坏只需要将网卡返回售后维修或者更换;如果网卡过保,只需要另购买即可。
〖Three〗、当笔记本电脑内置无线网卡损坏后,您可以尝试以下几种方法来解决问题:重置无线网卡:关闭笔记本电脑。按住电源按钮持续5秒,然后重新开启笔记本电脑,检查无线网络是否恢复正常。更新驱动程序:访问笔记本电脑制造商的官方网站,下载并安装最新的无线网卡驱动程序。
〖Four〗、笔记本电脑网卡坏了的修复方法主要有以下几种:检查并更新网卡驱动 网卡出现问题时,首先需要检查网卡驱动是否正常安装。以联想拯救者Y7000、Win10系统为例,如果网卡驱动未正常安装,可以在联想官方网站下载最新版网卡驱动进行安装。
〖Five〗、电脑网卡坏了的修复方法主要包括以下几种:对于Windows系统:卸载并重新安装无线网卡驱动:点击“此电脑”,进入管理界面。在管理界面中,点击“设备管理器”。找到并点击“网络适配器”,在列表中找到无线网卡驱动。右键点击无线网卡驱动,选取“卸载设备”。
END,本文到此结束,如果可以帮助到大家,还望关注本站哦!



还没有评论,来说两句吧...